Text/Telephony Gateway for USSD & SMPP
The N-Squared Text/Telephony Gateway (N2TTG) is a flexible and powerful platform for the implementation of subscriber self-management services in telecommunications networks.
The N2TTG provides a script-based service definition language for USSD and/or SMPP text interactions initiated by subscribers, including:
- USSD One-Shot Requests
- USSD Hierarchical Menus
- SMPP inbound
submit_smrequests. - SMPP outbound
deliver_smnotices.
Documentation
Product Information
- N2TTG Product Summary (PDF Download)
- N2TTG Product Presentation (PDF Download)
User & Technical Guide
- N2TTG Technical Guide (HTML Online) [MAP/USSD & SMPP Services]
- N2SVCD Technical Guide (HTML Online) [Run-Time Framework]
- All-Product Alarm Guide (HTML Online) [Alarms & Statistics]
Protocol Conformance Statements
- N2TTG SMPP Conformance (PDF Download)
- N2TTG MAP/USSD Conformance (PDF Download)
- N2SVCD SIGTRAN-TCAP Conformance (PDF Download)
Service Logic Features
The Text/Telephony Gateway service logic supports the popular embedded Lua scripting language for the definition of arbitrary service logic.
This scripting logic can freely access data and information from external sources using the following standard provided client interfaces:
- DB Query and Update from a wide range of Relational and Document-base databases.
- REST operations to read and write to external components providing a REST API.
- SOAP operations to read and write to external components providing a SOAP API.
- Diameter Application requests, e.g. for Credit Control balance/price/debit/credit.
This is of course in addition to standard functions for branching, mathematics and string manipulation, arrays, tables, libraries for JSON and XML manipulation, etc.
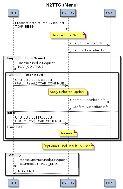
MAP/USSD Message Flows
The MAP/USSD interactions are defined by the relevant standards, specifically 3GPP TS 29.002:
Deployment Notes
OpenShift Virtualisation Support
The N-Squared Text Telephony Gateway (N2TTG) may be deployed into virtual machine instances (VMI) within a Red Hat OpenShift Virtualisation environment. The VMI may use any of the supported operating systems.
Supported versions include:
- Red Hat OpenShift Virtualisation v4.21 or later.
Platform Sizing
The N-Squared Text/Telephony Gateway is an efficient system suitable for operators of all sizes needing a cost-effective, highly scriptable gateway function for USSD/MAP and SMPP subscriber self-management services.
The solution supports high TPS rates for operators of any size and is laterally scalable with N+1, 2N, or 2(N+1) deployment for High-Availability, Geographic Redundancy, and traffic growth using active/active or active/passive failover.
OSS/BSS Features
The N2TTG service definition is performed using a high-level text-based scripting language. A Graphical Interface is provided for platform maintenance. Standard Operational functions include Alarms, Statistics, and Event Data Records.
N2SVCD Components
The N2TTG is built on the N2SVCD framework. The following diagram shows the standard N2SVCD components which are deployed for N2TTG: